PgAdmin4 Query tool for remote sites - Mailing list pgadmin-hackers

From R Bakhshi
Subject PgAdmin4 Query tool for remote sites
Date
Msg-id CA+JNrL-XZ_syoDZ-iibXF_rN3PTNnYBOeXHK3207fbkisyFF6w@mail.gmail.com
Whole thread Raw
List pgadmin-hackers
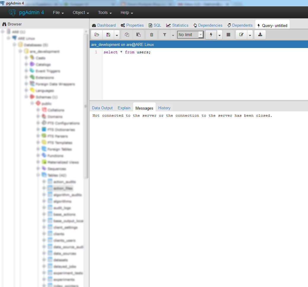
Hi there,

Thanks for the new PgAdmin 4. It works fine with my local database but when I use it to connect to my postgres 9.5 in my vm everything works except view data and query tool.

They silently fail to work. Query tool hangs and after a while says that there is a connection problem.

PgAdmin3 works fine.

I have my pg running in my vm on 5432 and used NAT to map vm:5432 to host:15432.

thanks,
Reza



Attachment

pgadmin-hackers by date:

Previous
From: Surinder Kumar
Date:
Subject: Re: [pgAdmin4][Patch]: RM1592 - Download as CSV should be supported for DDL
Next
From: Dave Page
Date:
Subject: Re: [pgAdmin4][Patch]: RM1592 - Download as CSV should be supported for DDL